Navigation

    Logo
    • Register
    • Login
    • Search
    • Recent
    • Tags
    • Unread
    • Categories
    • Unreplied
    • Popular
    • GitHub
    • Docu
    • Hilfe
    1. Home
    2. Deutsch
    3. Praktische Anwendungen (Showcase)
    4. [Projekt] Alarmanlage mit mehreren Alarmstufen

    NEWS

    • Amazon Alexa - ioBroker Skill läuft aus ?

    • Monatsrückblick – September 2025

    • Neues Video "KI im Smart Home" - ioBroker plus n8n

    [Projekt] Alarmanlage mit mehreren Alarmstufen

    This topic has been deleted. Only users with topic management privileges can see it.
    • G
      Goldenbaum @Blackeye last edited by

      Bin noch recht neu hier.

      Aber wenn ich jetzt die Text Datei nehme.

      Was muss ich damit wie machen damit ich das gleiche view erhalte?

      Vielen Dank im voraus für alles

      D 1 Reply Last reply Reply Quote 0
      • B
        Baerny last edited by Baerny

        leider verstehe ich noch nicht alles von dem Script. Ich habe div. Türen und Fenster dem Gewerk "facade" zugeordnet. Die Anlage schaltet auch auf aktiv wenn ich z. B. ein Fenster öffne. Was ich aber noch nicht verstehe, wie kann ich die Aktoren (Fenster und Türen) einzelnen Gruppen zuordnen damit ich die unterschiedlich schalten kann ( z. B. Night, usw.) Hoffe es kann mir einer weiterhelfen.
        Baerny

        1 Reply Last reply Reply Quote 0
        • R
          ReverZ last edited by

          Wurden die planten Erweiterungen mit PIN-Eingabe usw. eigentlich noch umgesetzt?

          1 Reply Last reply Reply Quote 0
          • C
            ChrisXY @smartboart last edited by

            @smartboart mal was anderes was ist das für ein VIS ? Gibt es das Layout irgendwo ? DIe Aufteilung gefällt mir ganz gut

            1 Reply Last reply Reply Quote 0
            • D
              DrBest @Goldenbaum last edited by

              @Goldenbaum
              Ohja, eine schnellstartanleitung fände ich auch super:-)
              Habe erst Teile gelesen hier...scheint sehr geil!! Great work!!!

              Welches ist denn die aktuellste Vorlage? Die kann ich sich bestimmt importieren und auf meine Anlage anpassen?

              K 1 Reply Last reply Reply Quote 0
              • K
                Kippe @DrBest last edited by

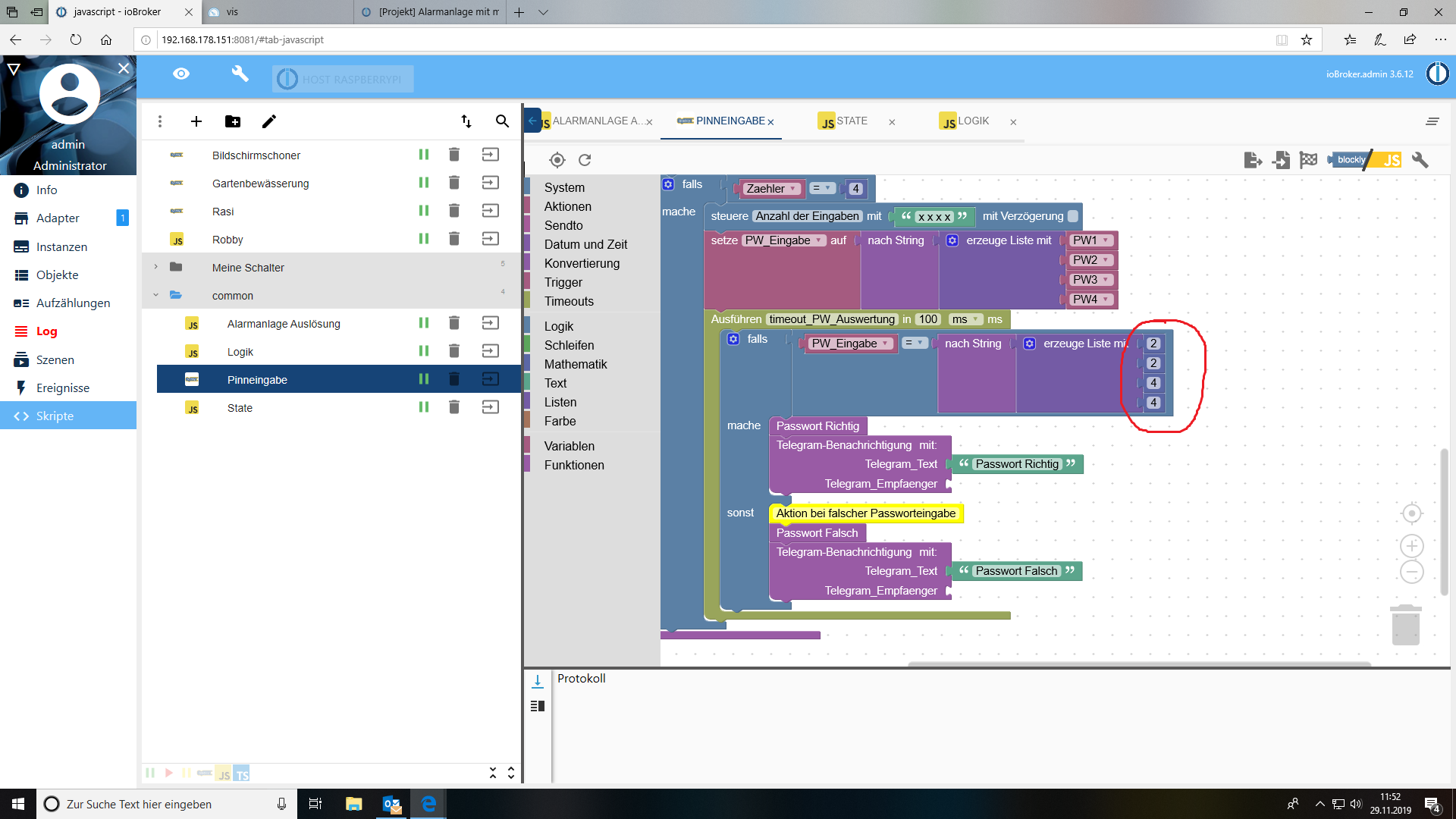
                Hallo. Ich habe mich mal an die Alarmanlage mit mehreren Alarmstufen gemacht. Habe aber noch Probleme. Ich sage dir mal wie ich es gemacht habe. Ich habe die 2 Skripte Logik und State in Java installiert, und sie laufen auch beide. Dann habe ich noch ein Skript mit der Alarm Auslösung installiert und meinen Homematic Aktor ( Lampe ) als Test reingestellt. Dann habe ich noch das Skript Pinneingabe eingegeben und auch im Skript das Passwort eingegeben.Dann noch die view in iobroker installiert. Ich habe jetzt das Problem, das die Alarmanlage immer an ist, auch wenn ich die Pinneingabe mache wird auch bestätigt das die richtig ist, aber sie geht nicht aus, und der Alarm sprich die Lampe geht beim Öffnen der Tür nicht an.Was mache ich da Falsch?
                33CDCE81-C28E-45E8-B085-D471660D8FCF.png E0E230B9-1315-4C8A-8DFF-B094800EB711.png B8BE842A-BDD6-44D7-9000-E35A4EB31D71.png 575CB736-8675-4978-AFB5-BC3F7801A1CF.png 1E8C485F-5068-4D63-8CEB-BA8C43B1F9E1.png E0E030C6-AB4A-4DE2-A2C4-DEDD416C2664.png
                Würde mich sehr freuen

                K 1 Reply Last reply Reply Quote 0
                • K
                  Kippe @Kippe last edited by

                  @Kippe 94D38FFA-1AB6-4CB3-869C-324F59C27585.png

                  Homer.J. 1 Reply Last reply Reply Quote 0
                  • Homer.J.
                    Homer.J. @Kippe last edited by Homer.J.

                    @Kippe nein das muss rein.

                     //Fensterkontakte
                        var selFacade = $('state[state.id=*.STATE](functions=facade)');
                        selFacade.on(function(obj) {
                            _checkSensor(obj,'facade');
                        });
                    

                    und wenn du Bewegungsmelder hast auch ändern.

                      //Bewegungsmelder
                        var selMotion = $('state[state.id=*.MOTION](functions=motion)');
                        selMotion.on(function(obj) {
                            _checkSensor(obj,'motion');
                        });
                    
                    1 Reply Last reply Reply Quote 0
                    • H
                      Hansi1234 last edited by

                      blöde Frage. Bei mir ist werden bei den Fensterkontakten true und false gesetzt. Wenn ich die Alarmanlage aktiviere, meldet sie erst, wenn das Fenster wieder geschlossen wird. Welchen Wert muss ich ändern, dass er beim Öffnen und nicht beim Schließen gemeldet wird?
                      Und vielleicht noch eine blöde Frage. Woher sind die Bilder enabled disabled usw? Im Uhula Projekt konnte ich diese nicht finden.

                      1 Reply Last reply Reply Quote 0
                      • J
                        JB72 @Guest last edited by

                        @nis

                        Hallo,

                        mir ist nicht klar wie man die Alarmanlage verzögert "scharf" schaltet. Soweit klappt alles, nur wenn ich am Tablet
                        auf "Full" gehe damit die Anlage einschalte, die Tür öffne und schließe, löst es schon Alarm aus. Wo kann man sich
                        einstellen, das der Status scharf erst 30-60 Sekunden später erfolgt?

                        Grüße
                        JB

                        1 Reply Last reply Reply Quote 0
                        • First post
                          Last post

                        Support us

                        ioBroker
                        Community Adapters
                        Donate

                        538
                        Online

                        32.2k
                        Users

                        80.9k
                        Topics

                        1.3m
                        Posts

                        32
                        138
                        34600
                        Loading More Posts
                        • Oldest to Newest
                        • Newest to Oldest
                        • Most Votes
                        Reply
                        • Reply as topic
                        Log in to reply
                        Community
                        Impressum | Datenschutz-Bestimmungen | Nutzungsbedingungen
                        The ioBroker Community 2014-2023
                        logo