Navigation

    Logo
    • Register
    • Login
    • Search
    • Recent
    • Tags
    • Unread
    • Categories
    • Unreplied
    • Popular
    • GitHub
    • Docu
    • Hilfe
    1. Home
    2. Deutsch
    3. Tester
    4. Test Adapter PoolControl

    NEWS

    • Amazon Alexa - ioBroker Skill läuft aus ?

    • Monatsrückblick – September 2025

    • Neues Video "KI im Smart Home" - ioBroker plus n8n

    Test Adapter PoolControl

    This topic has been deleted. Only users with topic management privileges can see it.
    • sigi234
      sigi234 Forum Testing Most Active @DasBo1975 last edited by

      @dasbo1975 sagte in Test Adapter PoolControl:

      in der help.md stehen schon viele erklärungen mit bei.

      Leider nein:

      Screenshot (1294).png

      Homoran 1 Reply Last reply Reply Quote 0
      • Homoran
        Homoran Global Moderator Administrators @sigi234 last edited by Homoran

        @sigi234 sagte in Test Adapter PoolControl:

        @dasbo1975 sagte in Test Adapter PoolControl:

        in der help.md stehen schon viele erklärungen mit bei.

        Leider nein:

        Screenshot (1294).png

        habe den "Link" gerade entschärft

        siehe hier
        https://github.com/DasBo1975/ioBroker.poolcontrol/blob/main/admin/help.md

        1 Reply Last reply Reply Quote 1
        • DasBo1975
          DasBo1975 Developer last edited by

          hier mal eine kurze übersichtsliste der Datenpunkte und deren Funktion

          Allgemein (general.*)

          general.pool_name → Name des Pools (nur Anzeige)
          general.pool_size → Größe des Pools in Litern
          general.min_circulation_per_day → wie oft pro Tag das gesamte Volumen umgewälzt werden soll

          Pumpe (pump.*)

          pump.pump_switch → zentrale Steuerung EIN/AUS der Pumpe
          pump.mode → Betriebsmodus (auto, manual, time, off)
          pump.status → Textstatus („AUS“, „EIN (manuell)“, „FEHLER“ …)
          pump.error → Fehler aktiv (z. B. Pumpe läuft ohne Leistung oder Überlast)
          pump.current_power → aktuelle Leistungsaufnahme in Watt

          Temperaturen (temperature.*)

          temperature.[sensor].current → aktueller Messwert in °C (alle Sensoren sind reine Zahlenwerte)
          temperature.[sensor].min_today / max_today → Tagesminimum/-maximum
          temperature.[sensor].delta_per_hour → Änderung pro Stunde in °C/h
          temperature.delta.collector_outside / surface_ground / flow_return → automatisch berechnete Differenzen

          Solar (solar.*)

          solar.solar_control_active → Solarsteuerung aktiv/inaktiv
          solar.temp_on / temp_off → Schwellwerte zum Einschalten/Ausschalten
          solar.collector_warning → Warnung bei zu hoher Kollektortemperatur

          Zeitsteuerung (timecontrol.*)

          timecontrol.time1_active → Zeitfenster 1 aktiv/inaktiv
          timecontrol.time1_start / end → Start- und Endzeit (HH:MM)
          timecontrol.time1_day_mon..sun → an welchen Wochentagen gültig

          Laufzeit & Umwälzung (runtime.* / circulation.*)

          runtime.total → gesamte Laufzeit der Pumpe (s)
          runtime.today → Laufzeit heute (s)
          runtime.formatted → formatiert „Xh Ym“
          circulation.daily_total → heute umgewälzte Liter
          circulation.daily_remaining → Restmenge bis Soll-Umwälzung

          Verbrauch & Kosten (consumption.* / costs.*)

          consumption.day_kwh / week_kwh / month_kwh / year_kwh → Verbrauchs­werte in kWh
          costs.day_eur / week_eur / month_eur / year_eur → berechnete Kosten (€)

          Sprachausgabe (speech.*)

          speech.active → Sprachausgaben global aktiv/inaktiv
          speech.last_text → letzter gesprochener Text
          speech.start_text / end_text → Texte für Pumpenstart/-stopp

          Statusübersicht (status.*)

          status.summary → Textübersicht (Pumpe, Modus, Temperaturen, Laufzeit, Umwälzung)
          status.overview_json → JSON-Übersicht (maschinenlesbar)
          status.pump_last_start / last_stop → Zeitpunkt letzter Start/Stop
          status.pump_was_on_today → war die Pumpe heute an?
          status.system_ok / system_warning → Systemzustand

          1 Reply Last reply Reply Quote 0
          • sigi234
            sigi234 Forum Testing Most Active @DasBo1975 last edited by

            @dasbo1975

            Bitte auch eine Ausgabe per E-Mail Adapter mit einbauen wenn möglich konfigurierbar.

            DasBo1975 1 Reply Last reply Reply Quote 0
            • DasBo1975
              DasBo1975 Developer @sigi234 last edited by

              @sigi234 sagte in Test Adapter PoolControl:

              @dasbo1975

              Bitte auch eine Ausgabe per E-Mail Adapter mit einbauen wenn möglich konfigurierbar.

              kommt mit auf die ToDo

              DasBo1975 1 Reply Last reply Reply Quote 1
              • DasBo1975
                DasBo1975 Developer @DasBo1975 last edited by

                @dasbo1975 sagte in Test Adapter PoolControl:

                @sigi234 sagte in Test Adapter PoolControl:

                @dasbo1975

                Bitte auch eine Ausgabe per E-Mail Adapter mit einbauen wenn möglich konfigurierbar.

                kommt mit auf die ToDo

                Ergänzung:

                Die neue Version inkl. E-Mail sollte die nächste Stunde verfügbar sein

                1 Reply Last reply Reply Quote 0
                • DasBo1975
                  DasBo1975 Developer last edited by DasBo1975

                  Neue Version 0.1.0 des Adapters PoolControl 🎉

                  Ab sofort steht die Version 0.1.0 auf GitHub zur Verfügung.
                  Die wichtigsten Neuerungen:

                  🚀 Neue Funktionen

                  Sprachausgabe über E-Mail hinzugefügt
                  (konfigurierbar: Instanz, Empfänger, Betreff)

                  Erweiterung der Instanz-Konfiguration im Tab „Sprachausgaben“

                  🛠️ Bugfixes & Verbesserungen

                  Kleinere Korrekturen und Optimierungen in der Dokumentation (https://github.com/DasBo1975/ioBroker.poolcontrol/blob/v0.1.0/admin/help.md)

                  Logging im speechHelper verbessert

                  ➡️ GitHub-Link: ioBroker.poolcontrol

                  sigi234 1 Reply Last reply Reply Quote 0
                  • sigi234
                    sigi234 Forum Testing Most Active @DasBo1975 last edited by sigi234

                    @dasbo1975

                    Das bekomme ich in Dauerschleife:

                    poolcontrol.0
                    	2025-10-04 07:11:00.411	info	[speechHelper] E-Mail gesendet an xxxxxx@xxxxx.at: Die Poolpumpe wurde gestoppt.
                    poolcontrol.0
                    	2025-10-04 07:11:00.402	warn	State "email.0.mail" has no existing object, this might lead to an error in future versions 
                    

                    Edit:
                    E-Mail kommt keine an

                    Edit2:

                    Liegt sicher an meine manuell angelegten Test DP

                    Screenshot (1296).png

                    DasBo1975 2 Replies Last reply Reply Quote 0
                    • sigi234
                      sigi234 Forum Testing Most Active @DasBo1975 last edited by

                      @dasbo1975

                      Aussensensor wird nicht erkannt:

                      Screenshot (1295).png

                      DasBo1975 1 Reply Last reply Reply Quote 0
                      • DasBo1975
                        DasBo1975 Developer @sigi234 last edited by

                        @sigi234 sagte in Test Adapter PoolControl:

                        @dasbo1975

                        Das bekomme ich in Dauerschleife:

                        poolcontrol.0
                        	2025-10-04 07:11:00.411	info	[speechHelper] E-Mail gesendet an xxxxxx@xxxxx.at: Die Poolpumpe wurde gestoppt.
                        poolcontrol.0
                        	2025-10-04 07:11:00.402	warn	State "email.0.mail" has no existing object, this might lead to an error in future versions 
                        

                        Edit:
                        E-Mail kommt keine an

                        Edit2:

                        Liegt sicher an meine manuell angelegten Test DP

                        Moin Siggi,

                        Fehler gefunden wird später behoben.

                        1 Reply Last reply Reply Quote 1
                        • DasBo1975
                          DasBo1975 Developer @sigi234 last edited by

                          @sigi234 sagte in Test Adapter PoolControl:

                          @dasbo1975

                          Das bekomme ich in Dauerschleife:

                          poolcontrol.0
                          	2025-10-04 07:11:00.411	info	[speechHelper] E-Mail gesendet an xxxxxx@xxxxx.at: Die Poolpumpe wurde gestoppt.
                          poolcontrol.0
                          	2025-10-04 07:11:00.402	warn	State "email.0.mail" has no existing object, this might lead to an error in future versions 
                          

                          Siggi, bitte einmal testen. Mail sollte funktionieren. Sollte in den nächsten 15 minuten auf github sein. Alles andere später nach Feierabend

                          sigi234 1 Reply Last reply Reply Quote 0
                          • sigi234
                            sigi234 Forum Testing Most Active @DasBo1975 last edited by

                            @dasbo1975 sagte in Test Adapter PoolControl:

                            Siggi, bitte einmal testen. Mail sollte funktionieren. Sollte in den nächsten 15 minuten auf github sein.

                            Funktioniert. Danke

                            1 Reply Last reply Reply Quote 1
                            • DasBo1975
                              DasBo1975 Developer @sigi234 last edited by

                              @sigi234 sagte in Test Adapter PoolControl:

                              @dasbo1975

                              Aussensensor wird nicht erkannt:

                              Hallo Siggi,

                              ich kann den Fehler leider bei mir nicht feststellen bzw. reproduzieren. Alle Haken sind in der Instanzübersicht gesetzt bei den Sensoren?
                              Hast du eventuell ein Log für mich?

                              sigi234 DasBo1975 2 Replies Last reply Reply Quote 0
                              • sigi234
                                sigi234 Forum Testing Most Active @DasBo1975 last edited by sigi234

                                @dasbo1975 sagte in Test Adapter PoolControl:

                                @sigi234 sagte in Test Adapter PoolControl:

                                @dasbo1975

                                Aussensensor wird nicht erkannt:

                                Hallo Siggi,

                                ich kann den Fehler leider bei mir nicht feststellen bzw. reproduzieren. Alle Haken sind in der Instanzübersicht gesetzt bei den Sensoren?

                                Ja

                                Hast du eventuell ein Log für mich?

                                System hängt sich auf, die Pumpe startet und beendet sich im ms Takt.

                                poolcontrol.0
                                	2025-10-04 17:06:13.258	debug	redis get poolcontrol.0.status.overview_json, error - Connection is closed.
                                poolcontrol.0
                                	2025-10-04 17:06:13.258	warn	[statusHelper] Fehler beim Update: DB closed
                                poolcontrol.0
                                	2025-10-04 17:06:13.258	warn	[statusHelper] Fehler beim Update: DB closed
                                poolcontrol.0
                                	2025-10-04 17:06:13.258	warn	[statusHelper] Fehler beim Update: DB closed
                                poolcontrol.0
                                	2025-10-04 17:06:13.258	warn	[statusHelper] Fehler beim Update: DB closed
                                poolcontrol.0
                                	2025-10-04 17:06:13.258	warn	[statusHelper] Fehler beim Update: DB closed
                                poolcontrol.0
                                	2025-10-04 17:06:13.258	warn	[statusHelper] Fehler beim Update: DB closed
                                poolcontrol.0
                                	2025-10-04 17:06:13.258	warn	[statusHelper] Fehler beim Update: DB closed
                                poolcontrol.0
                                	2025-10-04 17:06:13.258	info	[pumpHelper] Pumpenfehler behoben
                                poolcontrol.0
                                	2025-10-04 17:06:13.257	warn	[pumpHelper] Fehler beim Setzen von pump.status: DB closed
                                poolcontrol.0
                                	2025-10-04 17:06:13.257	info	[pumpHelper] Pumpenfehler behoben
                                poolcontrol.0
                                	2025-10-04 17:06:13.257	warn	[pumpHelper] Fehler beim Setzen von pump.status: DB closed
                                poolcontrol.0
                                	2025-10-04 17:06:13.257	warn	[statusHelper] Fehler beim Update: DB closed
                                poolcontrol.0
                                	2025-10-04 17:06:13.257	info	[pumpHelper] Pumpenfehler behoben
                                poolcontrol.0
                                	2025-10-04 17:06:13.257	warn	[pumpHelper] Fehler beim Setzen von pump.status: DB closed
                                poolcontrol.0
                                	2025-10-04 17:06:13.257	info	[pumpHelper] Pumpenfehler behoben
                                poolcontrol.0
                                	2025-10-04 17:06:13.257	warn	[pumpHelper] Fehler beim Setzen von pump.status: DB closed
                                poolcontrol.0
                                	2025-10-04 17:06:13.257	info	[pumpHelper] Pumpenfehler behoben
                                poolcontrol.0
                                	2025-10-04 17:06:13.257	warn	[pumpHelper] Fehler beim Setzen von pump.status: DB closed
                                poolcontrol.0
                                	2025-10-04 17:06:13.257	info	[pumpHelper] Pumpenfehler behoben
                                poolcontrol.0
                                	2025-10-04 17:06:13.257	warn	[pumpHelper] Fehler beim Setzen von pump.status: DB closed
                                poolcontrol.0
                                	2025-10-04 17:06:13.257	info	[pumpHelper] Pumpenfehler behoben
                                poolcontrol.0
                                	2025-10-04 17:06:13.257	warn	[pumpHelper] Fehler beim Setzen von pump.status: DB closed
                                poolcontrol.0
                                	2025-10-04 17:06:13.257	info	[pumpHelper] Pumpenfehler behoben
                                poolcontrol.0
                                	2025-10-04 17:06:13.257	warn	[pumpHelper] Fehler beim Setzen von pump.status: DB closed
                                poolcontrol.0
                                	2025-10-04 17:06:13.257	info	[pumpHelper] Pumpenfehler behoben
                                poolcontrol.0
                                	2025-10-04 17:06:13.257	warn	[pumpHelper] Fehler beim Setzen von pump.status: DB closed
                                poolcontrol.0
                                	2025-10-04 17:06:13.257	info	[pumpHelper] Pumpenfehler behoben
                                poolcontrol.0
                                	2025-10-04 17:06:13.257	warn	[pumpHelper] Fehler beim Setzen von pump.status: DB closed
                                poolcontrol.0
                                	2025-10-04 17:06:13.256	info	[pumpHelper] Pumpenfehler behoben
                                poolcontrol.0
                                	2025-10-04 17:06:13.253	warn	get state error: Connection is closed.
                                poolcontrol.0
                                	2025-10-04 17:06:13.253	warn	Could not perform strict object check of state poolcontrol.0.status.last_summary_update: DB closed
                                poolcontrol.0
                                	2025-10-04 17:06:13.253	warn	get state error: Connection is closed.
                                poolcontrol.0
                                	2025-10-04 17:06:13.253	warn	Could not perform strict object check of state poolcontrol.0.status.overview_json: DB closed
                                poolcontrol.0
                                	2025-10-04 17:06:13.253	warn	get state error: Connection is closed.
                                poolcontrol.0
                                	2025-10-04 17:06:13.253	warn	Could not perform strict object check of state poolcontrol.0.status.overview_json: DB closed
                                poolcontrol.0
                                	2025-10-04 17:06:13.253	warn	get state error: Connection is closed.
                                poolcontrol.0
                                	2025-10-04 17:06:13.253	warn	Could not perform strict object check of state poolcontrol.0.status.overview_json: DB closed
                                poolcontrol.0
                                	2025-10-04 17:06:13.252	warn	get state error: Connection is closed.
                                poolcontrol.0
                                	2025-10-04 17:06:13.252	warn	Could not perform strict object check of state poolcontrol.0.status.overview_json: DB closed
                                poolcontrol.0
                                	2025-10-04 17:06:13.252	warn	get state error: Connection is closed.
                                poolcontrol.0
                                	2025-10-04 17:06:13.252	warn	Could not perform strict object check of state poolcontrol.0.circulation.daily_remaining: DB closed
                                poolcontrol.0
                                	2025-10-04 17:06:13.252	warn	get state error: Connection is closed.
                                poolcontrol.0
                                	2025-10-04 17:06:13.252	warn	Could not perform strict object check of state poolcontrol.0.pump.status: DB closed
                                poolcontrol.0
                                	2025-10-04 17:06:13.252	debug	redis get poolcontrol.0.circulation.daily_total, error - Connection is closed.
                                poolcontrol.0
                                	2025-10-04 17:06:13.252	debug	redis get poolcontrol.0.status.summary, error - Connection is closed.
                                poolcontrol.0
                                	2025-10-04 17:06:13.252	debug	redis get poolcontrol.0.status.summary, error - Connection is closed.
                                poolcontrol.0
                                	2025-10-04 17:06:13.252	debug	redis get poolcontrol.0.status.summary, error - Connection is closed.
                                poolcontrol.0
                                	2025-10-04 17:06:13.251	debug	redis get poolcontrol.0.status.summary, error - Connection is closed.
                                poolcontrol.0
                                	2025-10-04 17:06:13.251	debug	redis get poolcontrol.0.status.last_summary_update, error - Connection is closed.
                                poolcontrol.0
                                	2025-10-04 17:06:13.251	debug	redis get poolcontrol.0.status.last_summary_update, error - Connection is closed.
                                poolcontrol.0
                                	2025-10-04 17:06:13.251	debug	redis get poolcontrol.0.pump.pump_switch, error - DB closed
                                poolcontrol.0
                                	2025-10-04 17:06:13.251	debug	redis get poolcontrol.0.pump.pump_switch, error - DB closed
                                poolcontrol.0
                                	2025-10-04 17:06:13.251	debug	redis get poolcontrol.0.runtime.today, error - DB closed
                                poolcontrol.0
                                	2025-10-04 17:06:13.251	debug	redis get poolcontrol.0.pump.error, error - DB closed
                                poolcontrol.0
                                	2025-10-04 17:06:13.251	debug	redis get poolcontrol.0.pump.error, error - DB closed
                                poolcontrol.0
                                	2025-10-04 17:06:13.251	debug	redis get poolcontrol.0.pump.error, error - DB closed
                                poolcontrol.0
                                	2025-10-04 17:06:13.251	debug	redis get poolcontrol.0.pump.error, error - DB closed
                                poolcontrol.0
                                	2025-10-04 17:06:13.251	debug	redis get poolcontrol.0.pump.status, error - DB closed
                                poolcontrol.0
                                	2025-10-04 17:06:13.251	debug	redis get poolcontrol.0.pump.status, error - DB closed
                                poolcontrol.0
                                	2025-10-04 17:06:13.251	debug	redis get poolcontrol.0.pump.status, error - DB closed
                                poolcontrol.0
                                	2025-10-04 17:06:13.251	debug	redis get poolcontrol.0.pump.status, error - DB closed
                                poolcontrol.0
                                	2025-10-04 17:06:13.251	debug	redis get poolcontrol.0.status.last_summary_update, error - DB closed
                                poolcontrol.0
                                	2025-10-04 17:06:13.251	debug	redis get poolcontrol.0.status.overview_json, error - DB closed
                                poolcontrol.0
                                	2025-10-04 17:06:13.251	debug	redis get poolcontrol.0.status.overview_json, error - DB closed
                                poolcontrol.0
                                	2025-10-04 17:06:13.250	debug	redis get poolcontrol.0.status.overview_json, error - DB closed
                                poolcontrol.0
                                	2025-10-04 17:06:13.250	debug	redis get poolcontrol.0.status.overview_json, error - DB closed
                                poolcontrol.0
                                	2025-10-04 17:06:13.250	debug	redis get poolcontrol.0.circulation.daily_remaining, error - DB closed
                                poolcontrol.0
                                	2025-10-04 17:06:13.250	debug	redis get poolcontrol.0.pump.status, error - Connection is closed.
                                poolcontrol.0
                                	2025-10-04 17:06:13.249	info	[pumpHelper] Pumpenfehler behoben
                                poolcontrol.0
                                	2025-10-04 17:06:13.249	warn	redis get poolcontrol.0.runtime.today, error - Connection is closed.
                                poolcontrol.0
                                	2025-10-04 17:06:13.248	warn	redis get poolcontrol.0.circulation.daily_required, error - Connection is closed.
                                poolcontrol.0
                                	2025-10-04 17:06:13.248	warn	redis get poolcontrol.0.circulation.daily_required, error - Connection is closed.
                                poolcontrol.0
                                	2025-10-04 17:06:13.248	warn	redis get poolcontrol.0.circulation.daily_required, error - Connection is closed.
                                poolcontrol.0
                                	2025-10-04 17:06:13.248	warn	redis get poolcontrol.0.circulation.daily_required, error - Connection is closed.
                                poolcontrol.0
                                	2025-10-04 17:06:13.248	warn	get state error: Connection is closed.
                                poolcontrol.0
                                	2025-10-04 17:06:13.248	warn	get state error: Connection is closed.
                                poolcontrol.0
                                	2025-10-04 17:06:13.248	warn	get state error: Connection is closed.
                                poolcontrol.0
                                	2025-10-04 17:06:13.248	warn	get state error: Connection is closed.
                                poolcontrol.0
                                	2025-10-04 17:06:13.248	warn	get state error: Connection is closed.
                                poolcontrol.0
                                	2025-10-04 17:06:13.248	warn	get state error: Connection is closed.
                                poolcontrol.0
                                	2025-10-04 17:06:13.245	warn	redis get poolcontrol.0.pump.mode, error - Connection is closed.
                                poolcontrol.0
                                	2025-10-04 17:06:13.244	warn	redis get poolcontrol.0.pump.mode, error - Connection is closed.
                                poolcontrol.0
                                	2025-10-04 17:06:13.244	warn	redis get poolcontrol.0.temperature.outside.current, error - Connection is closed.
                                poolcontrol.0
                                	2025-10-04 17:06:13.244	warn	redis get poolcontrol.0.pump.pump_switch, error - Connection is closed.
                                poolcontrol.0
                                	2025-10-04 17:06:13.244	warn	redis get poolcontrol.0.pump.pump_switch, error - Connection is closed.
                                poolcontrol.0
                                	2025-10-04 17:06:13.244	warn	redis get poolcontrol.0.pump.pump_switch, error - Connection is closed.
                                poolcontrol.0
                                	2025-10-04 17:06:13.244	warn	redis get poolcontrol.0.pump.pump_switch, error - Connection is closed.
                                poolcontrol.0
                                	2025-10-04 17:06:13.244	warn	redis get poolcontrol.0.pump.error, error - Connection is closed.
                                poolcontrol.0
                                	2025-10-04 17:06:13.244	warn	redis get poolcontrol.0.pump.error, error - Connection is closed.
                                poolcontrol.0
                                	2025-10-04 17:06:13.244	warn	redis get poolcontrol.0.pump.error, error - Connection is closed.
                                poolcontrol.0
                                	2025-10-04 17:06:13.244	warn	redis get poolcontrol.0.pump.error, error - Connection is closed.
                                poolcontrol.0
                                	2025-10-04 17:06:13.226	info	[pumpHelper] Pumpenfehler behoben
                                poolcontrol.0
                                	2025-10-04 17:06:13.226	info	[pumpHelper] Pumpenfehler behoben
                                poolcontrol.0
                                	2025-10-04 17:06:13.226	info	[pumpHelper] Pumpenfehler behoben
                                poolcontrol.0
                                	2025-10-04 17:06:13.225	warn	redis get poolcontrol.0.temperature.outside.current, error - Connection is closed.
                                poolcontrol.0
                                	2025-10-04 17:06:13.225	warn	redis get poolcontrol.0.circulation.daily_total, error - Connection is closed.
                                poolcontrol.0
                                	2025-10-04 17:06:13.225	warn	redis get poolcontrol.0.circulation.daily_total, error - Connection is closed.
                                poolcontrol.0
                                	2025-10-04 17:06:13.225	warn	redis get poolcontrol.0.circulation.daily_total, error - Connection is closed.
                                poolcontrol.0
                                	2025-10-04 17:06:13.225	warn	redis get poolcontrol.0.circulation.daily_total, error - Connection is closed.
                                poolcontrol.0
                                	2025-10-04 17:06:13.225	warn	get state error: Connection is closed.
                                poolcontrol.0
                                	2025-10-04 17:06:13.225	warn	get state error: Connection is closed.
                                poolcontrol.0
                                	2025-10-04 17:06:13.225	warn	get state error: Connection is closed.
                                poolcontrol.0
                                	2025-10-04 17:06:13.216	warn	get state error: Connection is closed.
                                poolcontrol.0
                                	2025-10-04 17:06:13.215	warn	get state error: Connection is closed.
                                poolcontrol.0
                                	2025-10-04 17:06:13.215	warn	get state error: Connection is closed.
                                poolcontrol.0
                                	2025-10-04 17:06:13.210	warn	get state error: Connection is closed.
                                poolcontrol.0
                                	2025-10-04 17:06:13.210	warn	get state error: Connection is closed.
                                poolcontrol.0
                                	2025-10-04 17:06:13.210	warn	get state error: Connection is closed.
                                poolcontrol.0
                                	2025-10-04 17:06:13.208	warn	redis get poolcontrol.0.pump.pump_max_watt, error - DB closed
                                poolcontrol.0
                                	2025-10-04 17:06:13.208	warn	redis get poolcontrol.0.pump.error, error - DB closed
                                poolcontrol.0
                                	2025-10-04 17:06:13.208	warn	redis get poolcontrol.0.pump.pump_max_watt, error - DB closed
                                poolcontrol.0
                                	2025-10-04 17:06:13.208	warn	redis get poolcontrol.0.temperature.collector.current, error - DB closed
                                poolcontrol.0
                                	2025-10-04 17:06:13.208	warn	redis get poolcontrol.0.pump.mode, error - DB closed
                                poolcontrol.0
                                	2025-10-04 17:06:13.208	warn	redis get poolcontrol.0.pump.mode, error - DB closed
                                poolcontrol.0
                                	2025-10-04 17:06:13.208	warn	redis get poolcontrol.0.pump.mode, error - DB closed
                                poolcontrol.0
                                	2025-10-04 17:06:13.208	warn	redis get poolcontrol.0.pump.mode, error - DB closed
                                poolcontrol.0
                                	2025-10-04 17:06:13.207	warn	redis get poolcontrol.0.pump.pump_switch, error - Connection is closed.
                                poolcontrol.0
                                	2025-10-04 17:06:13.207	warn	redis get poolcontrol.0.pump.pump_switch, error - Connection is closed.
                                poolcontrol.0
                                	2025-10-04 17:06:13.207	warn	redis get poolcontrol.0.pump.pump_switch, error - Connection is closed.
                                poolcontrol.0
                                	2025-10-04 17:06:13.207	warn	redis get poolcontrol.0.pump.pump_switch, error - Connection is closed.
                                poolcontrol.0
                                	2025-10-04 17:06:13.106	info	terminating
                                poolcontrol.0
                                	2025-10-04 17:06:12.957	warn	[pumpHelper] Fehler: Pumpe AUS, aber Leistung vorhanden!
                                poolcontrol.0
                                	2025-10-04 17:06:12.957	warn	[pumpHelper] Fehler: Pumpe AUS, aber Leistung vorhanden!
                                poolcontrol.0
                                	2025-10-04 17:06:12.956	warn	[pumpHelper] Fehler: Pumpe AUS, aber Leistung vorhanden!
                                poolcontrol.0
                                	2025-10-04 17:06:12.867	warn	[pumpHelper] Fehler: Pumpe AUS, aber Leistung vorhanden!
                                poolcontrol.0
                                	2025-10-04 17:06:12.867	warn	[pumpHelper] Fehler: Pumpe AUS, aber Leistung vorhanden!
                                poolcontrol.0
                                	2025-10-04 17:06:12.867	warn	[pumpHelper] Fehler: Pumpe AUS, aber Leistung vorhanden!
                                poolcontrol.0
                                	2025-10-04 17:06:12.764	info	[pumpHelper] Pumpenfehler behoben
                                poolcontrol.0
                                	2025-10-04 17:06:12.710	info	[pumpHelper] Pumpenfehler behoben
                                poolcontrol.0
                                	2025-10-04 17:06:12.710	info	[pumpHelper] Pumpenfehler behoben
                                poolcontrol.0
                                	2025-10-04 17:06:12.710	info	[pumpHelper] Pumpenfehler behoben
                                poolcontrol.0
                                	2025-10-04 17:06:12.710	info	[pumpHelper] Pumpenfehler behoben
                                poolcontrol.0
                                	2025-10-04 17:06:12.601	info	Terminated (ADAPTER_REQUESTED_TERMINATION): Without reason
                                poolcontrol.0
                                	2025-10-04 17:06:12.601	info	terminating
                                poolcontrol.0
                                	2025-10-04 17:06:12.601	debug	[runtimeHelper] Live-Timer gestoppt
                                poolcontrol.0
                                	2025-10-04 17:06:12.600	info	Got terminate signal TERMINATE_YOURSELF
                                poolcontrol.0
                                	2025-10-04 17:06:12.597	debug	state poolcontrol.0.runtime.today changed: 281 (ack = true)
                                poolcontrol.0
                                	2025-10-04 17:06:12.595	debug	state poolcontrol.0.pump.status changed: AUS (ack = true)
                                poolcontrol.0
                                	2025-10-04 17:06:12.584	debug	[runtimeHelper] Live-Timer gestartet (Updates jede Minute)
                                poolcontrol.0
                                	2025-10-04 17:06:12.584	debug	state poolcontrol.0.pump.pump_switch changed: true (ack = true)
                                poolcontrol.0
                                	2025-10-04 17:06:12.583	debug	state 0_userdata.0.Pool.Pumpe.Pumpe changed: false (ack = false)
                                poolcontrol.0
                                	2025-10-04 17:06:12.571	debug	state poolcontrol.0.pump.status changed: EIN (automatik) (ack = true)
                                poolcontrol.0
                                	2025-10-04 17:06:12.568	debug	state poolcontrol.0.circulation.daily_total changed: 468 (ack = true)
                                poolcontrol.0
                                	2025-10-04 17:06:12.549	debug	state 0_userdata.0.Pool.Pumpe.Pumpe changed: true (ack = false)
                                poolcontrol.0
                                	2025-10-04 17:06:12.548	debug	state 0_userdata.0.Pool.Pumpe.Pumpe changed: false (ack = false)
                                poolcontrol.0
                                	2025-10-04 17:06:12.548	debug	state 0_userdata.0.Pool.Pumpe.Pumpe changed: true (ack = false)
                                poolcontrol.0
                                	2025-10-04 17:06:12.543	debug	state poolcontrol.0.pump.status changed: FEHLER (ack = true)
                                poolcontrol.0
                                	2025-10-04 17:06:12.542	debug	state poolcontrol.0.pump.status changed: FEHLER (ack = true)
                                poolcontrol.0
                                	2025-10-04 17:06:12.542	debug	state poolcontrol.0.pump.status changed: FEHLER (ack = true)
                                poolcontrol.0
                                	2025-10-04 17:06:12.536	debug	state poolcontrol.0.pump.error changed: false (ack = true)
                                poolcontrol.0
                                	2025-10-04 17:06:12.535	debug	state poolcontrol.0.circulation.daily_total changed: 468 (ack = true)
                                poolcontrol.0
                                	2025-10-04 17:06:12.516	debug	[runtimeHelper] Live-Timer gestoppt
                                poolcontrol.0
                                	2025-10-04 17:06:12.516	debug	state poolcontrol.0.pump.pump_switch changed: false (ack = true)
                                poolcontrol.0
                                	2025-10-04 17:06:12.511	debug	state poolcontrol.0.pump.error changed: false (ack = true)
                                poolcontrol.0
                                	2025-10-04 17:06:12.510	debug	state poolcontrol.0.pump.error changed: false (ack = true)
                                poolcontrol.0
                                	2025-10-04 17:06:12.510	debug	state poolcontrol.0.pump.error changed: false (ack = true)
                                poolcontrol.0
                                	2025-10-04 17:06:12.509	debug	state poolcontrol.0.pump.error changed: false (ack = true)
                                poolcontrol.0
                                	2025-10-04 17:06:12.507	debug	state poolcontrol.0.pump.status changed: FEHLER (ack = true)
                                poolcontrol.0
                                	2025-10-04 17:06:12.493	debug	state 0_userdata.0.Pool.Pumpe.Pumpe changed: true (ack = false)
                                poolcontrol.0
                                	2025-10-04 17:06:12.491	debug	state poolcontrol.0.pump.status changed: FEHLER (ack = true)
                                poolcontrol.0
                                	2025-10-04 17:06:12.489	debug	state poolcontrol.0.pump.status changed: FEHLER (ack = true)
                                poolcontrol.0
                                	2025-10-04 17:06:12.488	debug	state poolcontrol.0.pump.status changed: FEHLER (ack = true)
                                poolcontrol.0
                                	2025-10-04 17:06:12.476	debug	state poolcontrol.0.runtime.today changed: 281 (ack = true)
                                poolcontrol.0
                                	2025-10-04 17:06:12.471	debug	state poolcontrol.0.circulation.daily_required changed: 30000 (ack = true)
                                poolcontrol.0
                                	2025-10-04 17:06:12.470	debug	state poolcontrol.0.pump.status changed: FEHLER (ack = true)
                                poolcontrol.0
                                	2025-10-04 17:06:12.469	debug	state poolcontrol.0.pump.status changed: FEHLER (ack = true)
                                poolcontrol.0
                                	2025-10-04 17:06:12.469	debug	state poolcontrol.0.pump.status changed: FEHLER (ack = true)
                                poolcontrol.0
                                	2025-10-04 17:06:12.468	debug	[runtimeHelper] Live-Timer gestartet (Updates jede Minute)
                                poolcontrol.0
                                	2025-10-04 17:06:12.468	debug	state poolcontrol.0.pump.pump_switch changed: true (ack = true)
                                poolcontrol.0
                                	2025-10-04 17:06:12.467	debug	[runtimeHelper] Live-Timer gestoppt
                                poolcontrol.0
                                	2025-10-04 17:06:12.467	debug	state poolcontrol.0.pump.pump_switch changed: false (ack = true)
                                poolcontrol.0
                                	2025-10-04 17:06:12.466	debug	state poolcontrol.0.pump.pump_switch changed: true (ack = true)
                                poolcontrol.0
                                	2025-10-04 17:06:12.465	warn	[pumpHelper] Fehler: Pumpe AUS, aber Leistung vorhanden!
                                poolcontrol.0
                                	2025-10-04 17:06:12.465	warn	[pumpHelper] Fehler: Pumpe AUS, aber Leistung vorhanden!
                                poolcontrol.0
                                	2025-10-04 17:06:12.460	debug	state poolcontrol.0.pump.status changed: FEHLER (ack = true)
                                poolcontrol.0
                                	2025-10-04 17:06:12.460	debug	state poolcontrol.0.pump.status changed: FEHLER (ack = true)
                                poolcontrol.0
                                	2025-10-04 17:06:12.447	debug	state poolcontrol.0.pump.status changed: FEHLER (ack = true)
                                poolcontrol.0
                                	2025-10-04 17:06:12.445	debug	state poolcontrol.0.runtime.today changed: 281 (ack = true)
                                poolcontrol.0
                                	2025-10-04 17:06:12.441	warn	[pumpHelper] Fehler: Pumpe AUS, aber Leistung vorhanden!
                                poolcontrol.0
                                	2025-10-04 17:06:12.432	debug	state poolcontrol.0.pump.status changed: FEHLER (ack = true)
                                poolcontrol.0
                                	2025-10-04 17:06:12.430	debug	state 0_userdata.0.Pool.Pumpe.Pumpe changed: false (ack = false)
                                poolcontrol.0
                                	2025-10-04 17:06:12.430	debug	state poolcontrol.0.pump.status changed: FEHLER (ack = true)
                                poolcontrol.0
                                	2025-10-04 17:06:12.427	debug	state poolcontrol.0.pump.status changed: FEHLER (ack = true)
                                poolcontrol.0
                                	2025-10-04 17:06:12.426	debug	state poolcontrol.0.circulation.daily_required changed: 30000 (ack = true)
                                poolcontrol.0
                                	2025-10-04 17:06:12.418	debug	[runtimeHelper] Live-Timer gestartet (Updates jede Minute)
                                poolcontrol.0
                                	2025-10-04 17:06:12.418	debug	state poolcontrol.0.pump.pump_switch changed: true (ack = true)
                                poolcontrol.0
                                	2025-10-04 17:06:12.395	debug	state poolcontrol.0.circulation.daily_total changed: 468 (ack = true)
                                poolcontrol.0
                                	2025-10-04 17:06:12.394	debug	state poolcontrol.0.pump.status changed: FEHLER (ack = true)
                                poolcontrol.0
                                	2025-10-04 17:06:12.393	debug	state poolcontrol.0.pump.status changed: FEHLER (ack = true)
                                poolcontrol.0
                                	2025-10-04 17:06:12.392	debug	state poolcontrol.0.pump.status changed: FEHLER (ack = true)
                                poolcontrol.0
                                	2025-10-04 17:06:12.383	debug	state 0_userdata.0.Pool.Pumpe.Pumpe changed: true (ack = false)
                                poolcontrol.0
                                	2025-10-04 17:06:12.382	debug	state 0_userdata.0.Pool.Pumpe.Pumpe changed: false (ack = false)
                                poolcontrol.0
                                	2025-10-04 17:06:12.381	debug	state 0_userdata.0.Pool.Pumpe.Pumpe changed: true (ack = false)
                                poolcontrol.0
                                	2025-10-04 17:06:12.346	debug	state poolcontrol.0.circulation.daily_total changed: 468 (ack = true)
                                poolcontrol.0
                                	2025-10-04 17:06:12.346	debug	state poolcontrol.0.pump.status changed: FEHLER (ack = true)
                                poolcontrol.0
                                	2025-10-04 17:06:12.342	debug	[runtimeHelper] Live-Timer gestoppt
                                poolcontrol.0
                                	2025-10-04 17:06:12.342	debug	state poolcontrol.0.pump.pump_switch changed: false (ack = true)
                                poolcontrol.0
                                	2025-10-04 17:06:12.309	debug	state 0_userdata.0.Pool.Pumpe.Pumpe changed: true (ack = false)
                                poolcontrol.0
                                	2025-10-04 17:06:12.308	debug	state poolcontrol.0.pump.status changed: FEHLER (ack = true)
                                poolcontrol.0
                                	2025-10-04 17:06:12.293	debug	state poolcontrol.0.pump.status changed: AUS (ack = true)
                                poolcontrol.0
                                	2025-10-04 17:06:12.292	debug	state poolcontrol.0.pump.status changed: AUS (ack = true)
                                poolcontrol.0
                                	2025-10-04 17:06:12.291	debug	state poolcontrol.0.pump.status changed: AUS (ack = true)
                                poolcontrol.0
                                	2025-10-04 17:06:12.289	debug	state poolcontrol.0.runtime.today changed: 281 (ack = true)
                                poolcontrol.0
                                	2025-10-04 17:06:12.284	debug	[runtimeHelper] Live-Timer gestartet (Updates jede Minute)
                                poolcontrol.0
                                	2025-10-04 17:06:12.284	debug	state poolcontrol.0.pump.pump_switch changed: true (ack = true)
                                poolcontrol.0
                                	2025-10-04 17:06:12.283	debug	[runtimeHelper] Live-Timer gestoppt
                                poolcontrol.0
                                	2025-10-04 17:06:12.283	debug	state poolcontrol.0.pump.pump_switch changed: false (ack = true)
                                poolcontrol.0
                                	2025-10-04 17:06:12.282	debug	state poolcontrol.0.pump.pump_switch changed: true (ack = true)
                                poolcontrol.0
                                	2025-10-04 17:06:12.256	debug	state poolcontrol.0.circulation.daily_required changed: 30000 (ack = true)
                                poolcontrol.0
                                	2025-10-04 17:06:12.249	debug	state poolcontrol.0.pump.error changed: true (ack = true)
                                poolcontrol.0
                                	2025-10-04 17:06:12.249	debug	state poolcontrol.0.pump.error changed: true (ack = true)
                                poolcontrol.0
                                	2025-10-04 17:06:12.242	debug	state poolcontrol.0.runtime.today changed: 281 (ack = true)
                                poolcontrol.0
                                	2025-10-04 17:06:12.219	debug	state poolcontrol.0.pump.status changed: EIN (automatik) (ack = true)
                                poolcontrol.0
                                	2025-10-04 17:06:12.219	debug	state poolcontrol.0.pump.status changed: EIN (automatik) (ack = true)
                                poolcontrol.0
                                	2025-10-04 17:06:12.218	debug	state poolcontrol.0.pump.error changed: true (ack = true)
                                poolcontrol.0
                                	2025-10-04 17:06:12.213	debug	state poolcontrol.0.circulation.daily_required changed: 30000 (ack = true)
                                poolcontrol.0
                                	2025-10-04 17:06:12.207	debug	state 0_userdata.0.Pool.Pumpe.Pumpe changed: false (ack = false)
                                poolcontrol.0
                                	2025-10-04 17:06:12.206	info	[pumpHelper] Pumpenfehler behoben
                                poolcontrol.0
                                	2025-10-04 17:06:12.202	info	[pumpHelper] Pumpenfehler behoben
                                poolcontrol.0
                                	2025-10-04 17:06:12.202	info	[pumpHelper] Pumpenfehler behoben
                                poolcontrol.0
                                	2025-10-04 17:06:12.202	info	[pumpHelper] Pumpenfehler behoben
                                poolcontrol.0
                                	2025-10-04 17:06:12.200	debug	[runtimeHelper] Live-Timer gestartet (Updates jede Minute)
                                poolcontrol.0
                                	2025-10-04 17:06:12.200	debug	state poolcontrol.0.pump.pump_switch changed: true (ack = true)
                                poolcontrol.0
                                	2025-10-04 17:06:12.194	debug	state poolcontrol.0.pump.status changed: EIN (automatik) (ack = true)
                                poolcontrol.0
                                	2025-10-04 17:06:12.193	debug	state poolcontrol.0.pump.status changed: EIN (automatik) (ack = true)
                                poolcontrol.0
                                	2025-10-04 17:06:12.192	debug	state poolcontrol.0.pump.status changed: EIN (automatik) (ack = true)
                                poolcontrol.0
                                	2025-10-04 17:06:12.192	debug	state poolcontrol.0.pump.status changed: EIN (automatik) (ack = true)
                                poolcontrol.0
                                	2025-10-04 17:06:12.191	debug	state poolcontrol.0.pump.status changed: EIN (automatik) (ack = true)
                                poolcontrol.0
                                	2025-10-04 17:06:12.169	debug	state poolcontrol.0.pump.status changed: EIN (automatik) (ack = true)
                                poolcontrol.0
                                	2025-10-04 17:06:12.168	debug	state poolcontrol.0.pump.status changed: EIN (automatik) (ack = true)
                                poolcontrol.0
                                	2025-10-04 17:06:12.167	debug	state poolcontrol.0.pump.status changed: EIN (automatik) (ack = true)
                                poolcontrol.0
                                	2025-10-04 17:06:12.156	info	[pumpHelper] Pumpenfehler behoben
                                poolcontrol.0
                                	2025-10-04 17:06:12.156	info	[pumpHelper] Pumpenfehler behoben
                                poolcontrol.0
                                	2025-10-04 17:06:12.156	info	[pumpHelper] Pumpenfehler behoben
                                poolcontrol.0
                                	2025-10-04 17:06:12.156	debug	state 0_userdata.0.Pool.Pumpe.Pumpe changed: true (ack = false)
                                poolcontrol.0
                                	2025-10-04 17:06:12.156	info	[pumpHelper] Pumpenfehler behoben
                                poolcontrol.0
                                	2025-10-04 17:06:12.156	info	[pumpHelper] Pumpenfehler behoben
                                poolcontrol.0
                                	2025-10-04 17:06:12.155	debug	state 0_userdata.0.Pool.Pumpe.Pumpe changed: false (ack = false) 
                                

                                Screenshot (1299).png

                                Muss den Adapter stoppen.
                                Irgendwo ist ein loop drinnen.

                                Screenshot (1300).png Screenshot (1301).png Screenshot (1302).png Screenshot (1303).png Screenshot (1304).png Screenshot (1306).png
                                Screenshot (1305).png

                                DasBo1975 1 Reply Last reply Reply Quote 0
                                • DasBo1975
                                  DasBo1975 Developer @sigi234 last edited by

                                  @sigi234 sagte in Test Adapter PoolControl:

                                  @dasbo1975 sagte in Test Adapter PoolControl:

                                  @sigi234 sagte in Test Adapter PoolControl:

                                  Muss den Adapter stoppen.

                                  schau ich mir gleich mal an

                                  1 Reply Last reply Reply Quote 0
                                  • DasBo1975
                                    DasBo1975 Developer last edited by

                                    ioBroker.poolcontrol – Version 0.1.1 veröffentlicht

                                    Die neue Version 0.1.1 ist jetzt verfügbar.
                                    ✔️ Behebt eine mögliche Endlosschleife in der Pumpensteuerung (pump_switch ↔ deviceId).
                                    Enthält außerdem kleinere Stabilitätsverbesserungen.

                                    sigi234 1 Reply Last reply Reply Quote 0
                                    • DasBo1975
                                      DasBo1975 Developer @DasBo1975 last edited by

                                      @dasbo1975 sagte in Test Adapter PoolControl:

                                      @sigi234 sagte in Test Adapter PoolControl:

                                      @dasbo1975

                                      Aussensensor wird nicht erkannt:

                                      Hallo Siggi,

                                      Ich glaube ich habe den Grund für die fehlende Außentemperatur gefunden. Es wird am HM-Sensor liegen. Der übermittelt den wert nicht sofort nach Adapterstart. Dadurch erscheint kein Wert om PoolControl Adapter. Im nächsten Update werde ich das anpassen, damit der letzte bekannte Temperaturwert beim Start automatisch übernommen wird.

                                      sigi234 1 Reply Last reply Reply Quote 0
                                      • sigi234
                                        sigi234 Forum Testing Most Active @DasBo1975 last edited by

                                        @dasbo1975 sagte in Test Adapter PoolControl:

                                        @dasbo1975 sagte in Test Adapter PoolControl:

                                        @sigi234 sagte in Test Adapter PoolControl:

                                        @dasbo1975

                                        Aussensensor wird nicht erkannt:

                                        Hallo Siggi,

                                        Ich glaube ich habe den Grund für die fehlende Außentemperatur gefunden. Es wird am HM-Sensor liegen. Der übermittelt den wert nicht sofort nach Adapterstart. Dadurch erscheint kein Wert om PoolControl Adapter. Im nächsten Update werde ich das anpassen, damit der letzte bekannte Temperaturwert beim Start automatisch übernommen wird.

                                        Der wird jetzt erkannt.

                                        DasBo1975 1 Reply Last reply Reply Quote 0
                                        • DasBo1975
                                          DasBo1975 Developer @sigi234 last edited by

                                          @sigi234 sagte in Test Adapter PoolControl:

                                          Der wird jetzt erkannt.

                                          Super, ick freu mir

                                          1 Reply Last reply Reply Quote 0
                                          • sigi234
                                            sigi234 Forum Testing Most Active @DasBo1975 last edited by sigi234

                                            @dasbo1975 sagte in Test Adapter PoolControl:

                                            ioBroker.poolcontrol – Version 0.1.1 veröffentlicht

                                            Die neue Version 0.1.1 ist jetzt verfügbar.
                                            ✔️ Behebt eine mögliche Endlosschleife in der Pumpensteuerung (pump_switch ↔ deviceId).
                                            Enthält außerdem kleinere Stabilitätsverbesserungen.

                                            Viel besser, jetzt kommt nur mehr

                                            poolcontrol.0
                                            	2025-10-04 20:29:45.622	warn	[pumpHelper] Fehler: Pumpe EIN, aber keine Leistung!
                                            poolcontrol.0
                                            	2025-10-04 20:29:45.616	warn	[pumpHelper] Fehler: Pumpe EIN, aber keine Leistung!
                                            poolcontrol.0
                                            	2025-10-04 20:29:41.085	info	[pumpHelper] Pumpenfehler behoben
                                            poolcontrol.0
                                            	2025-10-04 20:29:41.075	info	[pumpHelper] Pumpenfehler behoben
                                            poolcontrol.0
                                            	2025-10-04 20:29:07.214	warn	[pumpHelper] Fehler: Pumpe EIN, aber keine Leistung! 
                                            

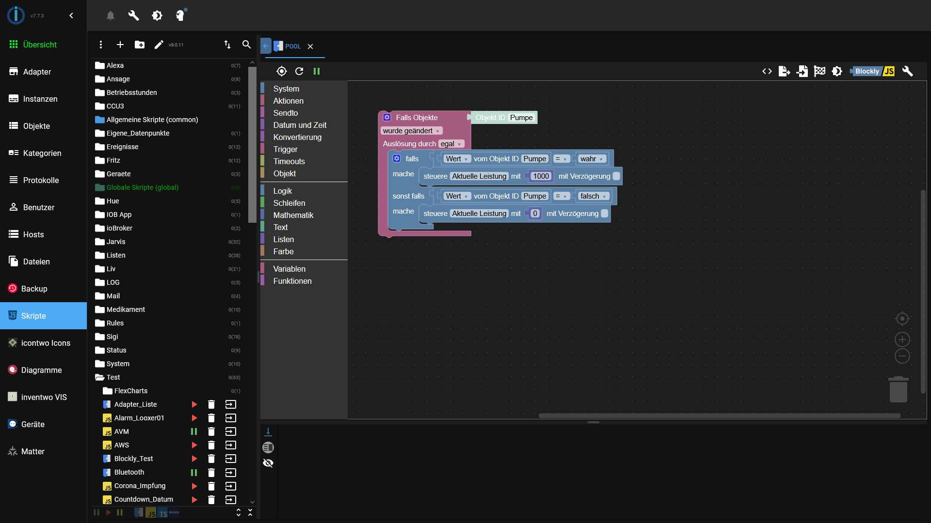
                                            Natürlich muss man wenn man die Pumpe startet eine Leistung angeben.
                                            Ich habe da ein Blockly dafür:

                                            Screenshot (1307).png

                                            Funktioniert aber nicht immer.

                                            DasBo1975 1 Reply Last reply Reply Quote 0
                                            • First post
                                              Last post

                                            Support us

                                            ioBroker
                                            Community Adapters
                                            Donate

                                            684
                                            Online

                                            32.2k
                                            Users

                                            80.9k
                                            Topics

                                            1.3m
                                            Posts

                                            pool poolcontrol solar tester
                                            6
                                            86
                                            1231
                                            Loading More Posts
                                            • Oldest to Newest
                                            • Newest to Oldest
                                            • Most Votes
                                            Reply
                                            • Reply as topic
                                            Log in to reply
                                            Community
                                            Impressum | Datenschutz-Bestimmungen | Nutzungsbedingungen
                                            The ioBroker Community 2014-2023
                                            logo