Navigation

    Logo
    • Register
    • Login
    • Search
    • Recent
    • Tags
    • Unread
    • Categories
    • Unreplied
    • Popular
    • GitHub
    • Docu
    • Hilfe
    1. Home
    2. Deutsch
    3. Skripten / Logik
    4. Zwangsladung mit Sungrow SH10RT

    NEWS

    • Wartung am 15.11. – Forum ab 22:00 Uhr nicht erreichbar

    • UPDATE 31.10.: Amazon Alexa - ioBroker Skill läuft aus ?

    • Monatsrückblick – September 2025

    Zwangsladung mit Sungrow SH10RT

    This topic has been deleted. Only users with topic management privileges can see it.
    • D
      Doppellhelix last edited by Doppellhelix

      Hallo zusammen,

      ich möchte euch gerne meine Scripte zeigen und mir natürlich Tips abholen, was man verbessern kann. In einem Script steckt noch ein kleinrr Fehler, wobei ich noch Hilfe brauche.
      Grundsätzlich sind es drei Scripte die zusammenarbeiten.

      Beschreibung:
      Im Grunde gehts um darum den Batteriespeicher meiner PV Anlage zu bestimmten Zeiten voll zu laden.
      Ich nutze einen dynamischen Stromtarif. Da macht es Sinn, wenn keine Sonne zu erwarten ist, den Speicher zu billligen Stromzeiten zu füllen und ihn dann in teuren Zeiten zu nutzen.

      Ich will keine vollautomatische Lösung. Zumindest noch nicht.
      Wenn ich sehe das der Speicher recht leer ist und auf Grund der Witterung keine Speicherladung zu erwarten ist, will ich mit Hilfe von Telegram eine automatische Aufladung vormerken.
      iobroker schaut dann, wann der billigste Strompreis ist und startet dann die Zwangsladung.

      1. Script (Strompreise sortieren)
        Über den Adapter Awattar kommen um 15 Uhr immer die Strompreise vom nächsten Tag rein.
        Das Script schaut sich die Strompreise an und beschreibt anschließend drei Benutzervariablen:
        0_userdata.0.Strompreis.billigster_Preis -> hier wird der billigste Preis rein kopiert
        0_userdata.0.Strompreis.Zeitpunkt_Strom > hier der Zeitpunkt ab wann der billigste Preis gilt
        0_userdata.0.Strompreis.Datum_Strom -> und hier an welchem Datum (zur Sicherheit)

      Das Script ist komplett mit KI erstellt worden. Da habe ich keine Aktien drin.
      Funktioniert aber:

      // Array für alle Preisdatenpunkte und Startzeit-Datenpunkte der Stunden 24 bis 47
      const preisDatenpunkte = [];
      const startZeitDatenpunkte = [];
      const startDatumDatenpunkte = [];
      
      for (let i = 24; i < 48; i++) {
        preisDatenpunkte.push(`awattar.0.prices.${i}.nettoPriceKwh`);
        startZeitDatenpunkte.push(`awattar.0.prices.${i}.start`);
        startDatumDatenpunkte.push(`awattar.0.prices.${i}.startDate`);
      }
      
      // Funktion zum Finden des minimalen Preises und zugehöriger Startzeit und Datum
      function findeKleinstenPreis() {
        let minPreis = Number.MAX_VALUE;
        let zeitpunkt = null;
        let datum = null;
      
        preisDatenpunkte.forEach((preisDP, index) => {
          const preis = getState(preisDP).val;
          if (preis < minPreis) {
            minPreis = preis;
            zeitpunkt = getState(startZeitDatenpunkte[index]).val;
            datum = getState(startDatumDatenpunkte[index]).val;
          }
        });
      
        setState('0_userdata.0.Strompreis.billigster_Preis', minPreis, true);
        setState('0_userdata.0.Strompreis.Zeitpunkt_Strom', zeitpunkt, true);
        setState('0_userdata.0.Strompreis.Datum_Strom', datum, true); // NEU: Datum speichern
      }
      
      // Überwache alle Preis-Datenpunkte auf Änderung
      preisDatenpunkte.forEach(dp => {
        on({ id: dp, change: 'ne' }, () => {
          findeKleinstenPreis();
        });
      });
      
      // Initialer Aufruf beim Start des Skripts
      findeKleinstenPreis();
      
      
      1. Script (generelle Auslösung der Zwangsladung)
        Dieses Script löst eine Zwangsladung aus, wenn die Variable 0_userdata.0.Netzladung.Ausloesebit_Netzladung wahr ist.
        (In Telegram kann ich somit die Zwangsladung manuell aktivieren oder deaktivieren)

      Wenn das o.g. Bit wahr ist, startet die Zwangsladung sofort.
      Bei false stopt die Zwangsladung sofort und alles setzt sich zurück auf Standartwerte.
      Außerdem wird das Bit zurückgesetzt, nachdem 30 Minuten geladen wurde oder der Speicher voll ist (100%)

      Bildschirmfoto vom 2025-10-09 16-38-13.png

      1. Script die automatische Aufladung.
        Dieses Script ist nur im Grundgerüst fertig, weil ich es noch am testen bin.
        Aktuell sendet es nur Telegramnachrichten. Später soll anstatt eine Nachricht abzusenden, einfach nur das Netzladebit, welches im Script 2 den Auslöser definiert, auf wahr stellen.

      Über Telegram wird ein Bit auf wahr gesetzt: 0_userdata.0.Netzladung.Ausloesebit_Netzladung_auto

      Wenn das Bit wahr ist, wird das Netzladebit auf wahr gesteuert. Und zwar nur dann, wenn das Datum aus 0_userdata.0.Strompreis.Datum_Strom und der Zeitpunkt 0_userdata.0.Strompreis.Zeitpunkt_Strom passt.

      Leider bekomme ich das mit dem Zeitpunkt nicht hin. Aktuell soll ja nur eine Nachricht auf Telegram gesendet werden. Das passiert noch nicht.
      Aktuell habe ich noch einen Timeout drin. Auch zum testen.
      Hier soll später das 0_userdata.0.Netzladung.Ausloesebit_Netzladung_auto Bit wieder zurückgesetzt werden.
      Wann oder zu welchen Bedingungen muss ich mir noch überlegen.

      Bildschirmfoto vom 2025-10-09 16-50-59.png

      So, das wars erstmal.

      Mich würde jetzt interessieren:

      1. Wo sind die Fehler, die ich gemacht habe oder was ließe sich verbessern?
      2. Wie bekomme ich in Script 3 die Auslösung mit dem Zeitpunkt hin?
      3. ne Idee, wann das Auto Bit sich wieder zurücksetzt? (Beim beenden der Zwangsladung? um Mitternancht?)

      Gruß Helix

      paul53 1 Reply Last reply Reply Quote 0
      • paul53
        paul53 @Doppellhelix last edited by

        @doppellhelix sagte: Wie bekomme ich in Script 3 die Auslösung mit dem Zeitpunkt hin?

        Blockly_temp.JPG

        D 1 Reply Last reply Reply Quote 0
        • D
          Doppellhelix @paul53 last edited by

          @paul53
          Hallo,

          erstmal vielen Dank für deine Arbeit.
          Beeindruckend wie man auf sowas kommt.

          Ich habe gerade versucht das nachzubauen.
          Kannst du mir den letzte Block einmal erklären?

          falls Wert von Objekt ID Automatik
          mache Kommentar

          Welche Objekt ID Automatik meinst du genau?
          Ist das der Zeitpunkt, wenn ein neues Datum "reinkommt"?
          und warum dann ein Kommentar?

          Gruß Helix

          paul53 1 Reply Last reply Reply Quote 0
          • paul53
            paul53 @Doppellhelix last edited by

            @doppellhelix sagte: Objekt ID Automatik

            Das ist dein DP "Ausloesebit_Netzladung_auto".

            @doppellhelix sagte in Zwangsladung mit Sungrow SH10RT:

            warum dann ein Kommentar?

            Anstelle des Kommentars füge dort die Aktion(en) ein, die zum Startzeitpunkt erfolgen sollen.

            D 1 Reply Last reply Reply Quote 1
            • D
              Doppellhelix @paul53 last edited by

              @paul53
              Ok, habe ich gemacht.

              Bildschirmfoto vom 2025-10-12 15-52-27.png

              Bildschirmfoto vom 2025-10-12 15-52-42.png

              Leider bekomme ich dann diese Fehlermeldung:

              javascript.0	15:53:55.645	error	
              
              TypeError: Cannot read properties of undefined (reading 'toString')
              
              javascript.0	15:53:55.645	error	
              
                  at setStart (script.js.PV.Zwangsladung_Auto:8:35)
              
              javascript.0	15:53:55.645	error	
              
                  at script.js.PV.Zwangsladung_Auto:33:7
              
              javascript.0	15:53:55.645	error	
              
                  at script.js.PV.Zwangsladung_Auto:40:3
              

              Hast du eine Idee, was noch schief läuft?

              paul53 1 Reply Last reply Reply Quote 0
              • paul53
                paul53 @Doppellhelix last edited by paul53

                @doppellhelix sagte: Idee, was noch schief läuft?

                Was ich sehe, ist die falsche Variable für Stunden und Minuten. Richtig:

                Blockly_temp.JPG

                Die Prüfung von Datum und Uhrzeit ist unnötig, da nur zu diesem Zeitpunkt getriggert wird.
                Das führt aber nicht zu der Fehlermeldung. Deshalb poste bitte den erzeugten Javascript-Code ohne die letzte Zeile in Code tags.

                D 1 Reply Last reply Reply Quote 0
                • D
                  Doppellhelix @paul53 last edited by

                  @paul53

                  Ich hoffe ich habe dich richtig verstanden:

                  var datum, uhrzeit, schedule1, timeout;
                  
                  // Beschreibe diese Funktion …
                  async function setStart() {
                    datum = getState('0_userdata.0.Strompreis.Datum_Strom').val.split(',');
                    uhrzeit = getState('0_userdata.0.Strompreis.Zeitpunkt_Strom').val.split(':');
                    schedule1 = schedule((datum[1]).toString().trim() + ' ' + (datum[0]).toString().trim() + ' ' + (datum[0]).toString().trim() + ' ' + (datum[1]).toString().trim() + ' ' + '*'.toString().trim(), async () => {
                      if (getState('0_userdata.0.Netzladung.Ausloesebit_Netzladung_auto').val) {
                        if ((formatDate(new Date(), 'hh:mm:ss') == getState('0_userdata.0.Strompreis.Zeitpunkt_Strom').val) && (formatDate(new Date(), 'DD.MM.YYYY') == getState('0_userdata.0.Strompreis.Datum_Strom').val)) {
                          sendTo('telegram', 'send', {
                            text: 'Test automatisch Netzladen zum billigsten Zeitpunkt',
                          });
                        }
                        timeout = setTimeout(async () => {
                          timeout = null;
                          if (getState('0_userdata.0.Netzladung.Ausloesebit_Netzladung_auto').val == true) {
                            setState('0_userdata.0.Netzladung.Ausloesebit_Netzladung_auto' /* Ausloesebit_Netzladung_auto */, false);
                            sendTo('telegram', 'send', {
                              text: 'Test automatisches Netzladungsbit beendet',
                            });
                          }
                        }, 300000);
                      }
                    });
                  }
                  
                  
                  on({ id: [].concat(['0_userdata.0.Strompreis.Datum_Strom']).concat(['0_userdata.0.Strompreis.Zeitpunkt_Strom']), change: 'ne' }, async (obj) => {
                    (() => { if (schedule1) { clearSchedule(schedule1); schedule1 = null; }})();
                    await setStart();
                  });
                  await setStart();
                  
                  

                  Vllt. noch zur Info:
                  die Variable 0_userdata.0.Strompreis.Datum_Strom hat das Format TT.MM.JJJJ
                  die Variable 0_userdata.0.Strompreis.Zeitpunkt_Strom hat das Format HH:MM:SS

                  paul53 1 Reply Last reply Reply Quote 0
                  • paul53
                    paul53 @Doppellhelix last edited by paul53

                    @doppellhelix sagte: die Variable 0_userdata.0.Strompreis.Datum_Strom hat das Format TT.MM.JJJJ

                    Deshalb muss der Punkt als Trennzeichen dienen - nicht das Komma.
                    Andere Fehler kann ich nicht erkennen.

                    D 1 Reply Last reply Reply Quote 0
                    • D
                      Doppellhelix @paul53 last edited by

                      @paul53

                      Vielen lieben Dank. Ich werde es testen.
                      Also zwei vermeidbare Fehler, die mir hätten auch auffallen können 🙄

                      1 Reply Last reply Reply Quote 0
                      • D
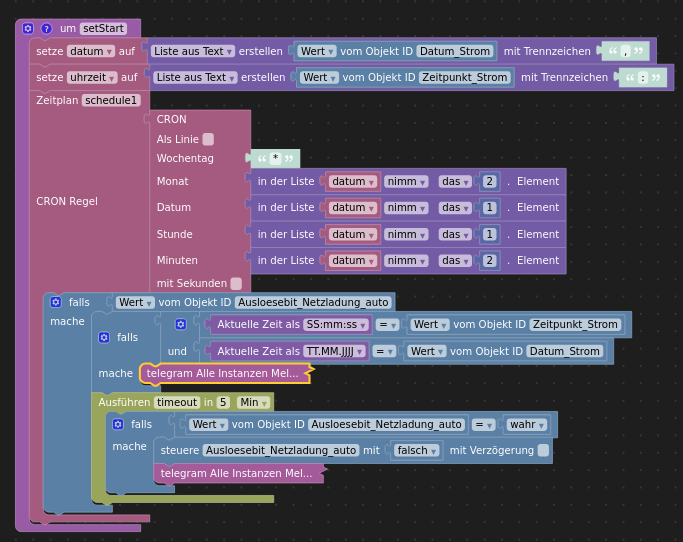
                        Doppellhelix last edited by

                        Hier noch der Vollständigkeitshalber das 3. Script.

                        Bildschirmfoto vom 2025-10-14 18-15-40.png

                        1 Reply Last reply Reply Quote 0
                        • First post
                          Last post

                        Support us

                        ioBroker
                        Community Adapters
                        Donate

                        465
                        Online

                        32.4k
                        Users

                        81.3k
                        Topics

                        1.3m
                        Posts

                        2
                        10
                        367
                        Loading More Posts
                        • Oldest to Newest
                        • Newest to Oldest
                        • Most Votes
                        Reply
                        • Reply as topic
                        Log in to reply
                        Community
                        Impressum | Datenschutz-Bestimmungen | Nutzungsbedingungen
                        The ioBroker Community 2014-2023
                        logo